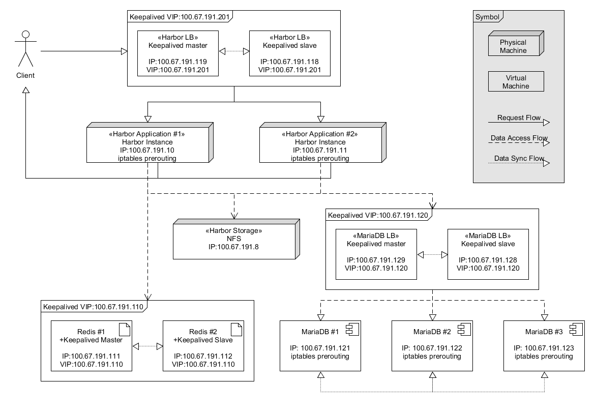
!!! 此文件的IP以及環境配置皆以這張架構圖為準,若環境不同,請參考架構圖自行更換IP !!!
| Role | Node 1 IP | Node 2 IP | Node 3 IP |
|---|---|---|---|
| Harbor | 100.67.191.10 | 100.67.191.11 | N\A |
| HarborLB | 100.67.191.119 | 100.67.191.118 | N\A |
| HarborVIP | 100.67.191.201 | ||
| MariaDB | 100.67.191.121 | 100.67.191.122 | 100.67.191.123 |
| MariaLB | 100.67.191.129 | 100.67.191.128 | N\A |
| MariaVIP | 100.67.191.120 | ||
| Redis | 100.67.191.111 | 100.67.191.112 | N\A |
| RedisVIP | 100.67.191.110 | ||
| NFS Server | 100.67.191.8 |
Harbor 此架構主要由三大項目組成
(Active/Active)
藉由keepalived將流量平均分配到其下Harbor Node
(Active/Active)
由三個MariaDB 透過Galera 建立cluster,在藉由Keepalived將流量平均分配
(Active/StandBy)
透過Redis本身的Master/Slave設定加上Keepalived的腳本設計,達到Redis的高可用架構
| Software | Version | Description |
|---|---|---|
| Harbor | v1.5.0 | https://storage.googleapis.com/harbor-releases/release-1.5.0/harbor-offline-installer-v1.5.0.tgz |
| Redis | >= 4.0.6 | |
| MariaDB | >= 10.2.14 | |
| Python | > v2.7 | |
| Docker | > 1.10 | |
| Docker compose | > 1.6.0 |
| Port | Protocol | Description |
|---|---|---|
| 80 | http | Harbor UI and API will accept requests on this port for http protocol |
| 443 | https | Harbor UI and API will accept requests on this port for https protocol |
| 4443 | https | Connections to the Docker Content Trust service for Harbor, only needed when Notary is enabled |
| 6379 | Default redis port | |
| 3306 | Default MariaDB port | |
| 5432 | Default Postgress port |
Keepalived setting
| role | vid |
|---|---|
| Harbor | 75 |
| Redis | 11 |
| MariaDB | 21 |
Link to redis cluster setup guide
Link to MariaDB cluster setup guide
Harbor建議使用具有共享且同步功能的儲存空間例如 Swift, S3, azure, Ceph 或是NFS
在這個範例內我們直接在100.67.191.8上面架設了一個nfs server.
可參考
Setup NFS Mounts On Ubuntu 16.04 LTS Servers For Client Computers To Access
- 確保防火牆不會阻擋我們使用到的port
- Node fail 之後重開 有可能iptable prerouting會消失 建議設定成每次開機自動設定
- Harbor Node上面NFS的mount也建議設定為開機自動Mount
- Redis Node上面redis sever fail或是node reboot後都要同時啟動redis-server和keepalived
- 不同service 的keepalived virtual router id必須不同,否則keepalived會失效。
