Releases: QoderAI/changelog
Releases · QoderAI/changelog
DevContainer Support and Extension Host Isolation Optimization
Features
- Added DevContainer capability support: Supports preparing development environments through DevContainer, helping teams achieve a consistent development experience more efficiently.
Improvements
- Optimized process isolation capabilities for built-in AI coding related extensions, enhancing runtime stability and overall experience.
Bug fixes
Enhanced Multitasking Experience with Separate Chat Windows
Features
- Chat now support separate windows: You can now open Agent chat in a standalone window, making it easier to manage multiple chats in parallel and improving overall efficiency.
Improvements
- Subagents now support MCP calls: Subagents now support MCP calls, enabling more flexible task coordination and integrations.
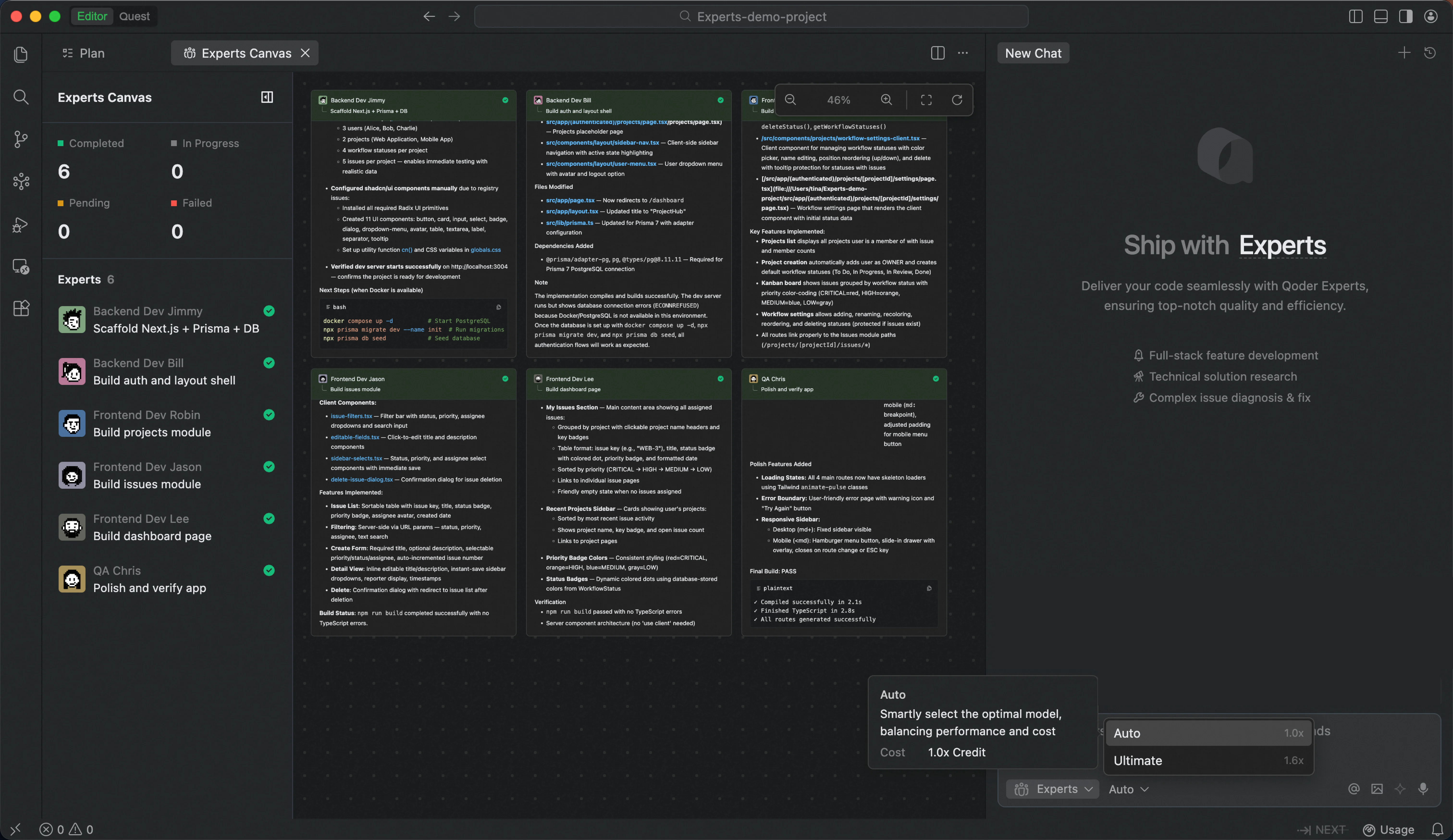
Experts Mode is Here
Features
- Introducing New Auto Model Tier: 50% fewer Credits than "Ultimate" tier in Experts mode, delivering high-quality output at significantly reduced cost.
Improvements
- Enhanced Experts Canvas view with clearer collaboration visibility and smoother interactions.
- Optimized terminal execution in Experts mode with sandboxed isolation and silent operation for safer, distraction-free workflows.
Quest mode supports Supabase and with enhanced navigation; Experts mode launches view of the full expert team; built-in browser fully upgraded
Features
- Expert Team Canvas in Experts Mode: A real-time dashboard that visualizes each expert's task progress and execution workflow, giving users complete visibility into complex multi-agent operations.
- Supabase Integration in Quest Mode: Authorize and connect to multiple Supabase projects, with enhanced database capabilities and in-IDE preview of database table schemas.
Improvements
- Credits Usage: Improved quota information display and added explanations for Shared Add-on Credits, making usage and limits clearer.
- Quest Mode Deliverable Panel Navigation Upgrade: Optimized interaction experience of navigation bar and file tree hierarchy.
- Improved Quest mode experience when no project is open, making it easier to find historical tasks.
Improvements
- Improved Quest performance for large code changes.
- Enhanced conversation context handling across sessions.
- Optimized Next prediction trigger timing in editor.
- Refined Agent file operation decision logic.
Bug fixes
Experts Mode (Beta) is Now Available
Features
- Introducing Experts Mode (Beta): A multi-agent collaboration feature that assembles an AI expert team on demand. Describe your requirements, and the team handles everything—from solution design and implementation to testing and validation.
- A Team of Specialists, Collaborating in Parallel: Team Lead coordinates and orchestrates. It tracks progress throughout, consolidates results, and ensures delivery quality. Compared to single-agent sequential work, it's faster, more stable, and reduces rework.
- Self-Evolving AI Team That Learns and Grows with You: Expert skills continuously learn your tech stack and coding style, while team skills accumulate optimal task decomposition and collaboration patterns.
- From "Generating Code" to "Delivering Results": Covers the complete workflow of requirement analysis, solution design, code implementation, test cases, and quality checks—delivering high-quality engineering artifacts ready for the next phase.
- Fine-Grained Edits via "Add to Chat" in Quest Mode: In Quest mode, the artifacts in the Deliverables panel now support fine-grained edits via "Add to chat" — select any content to add it to the conversation. Works for both code files and Spec files.
- Search Agent Support in Agent Mode: The Agent mode supports the search agent, further enhancing retrieval performance (currently effective for the Ultimate mode).
Improvements
- In Quest mode, the task list sorting is optimized — tasks are now sorted by most recent conversation in descending order.





